tersus-error.png
Recently updated to 2.1.18 but I'm not sure if this is related to the update.
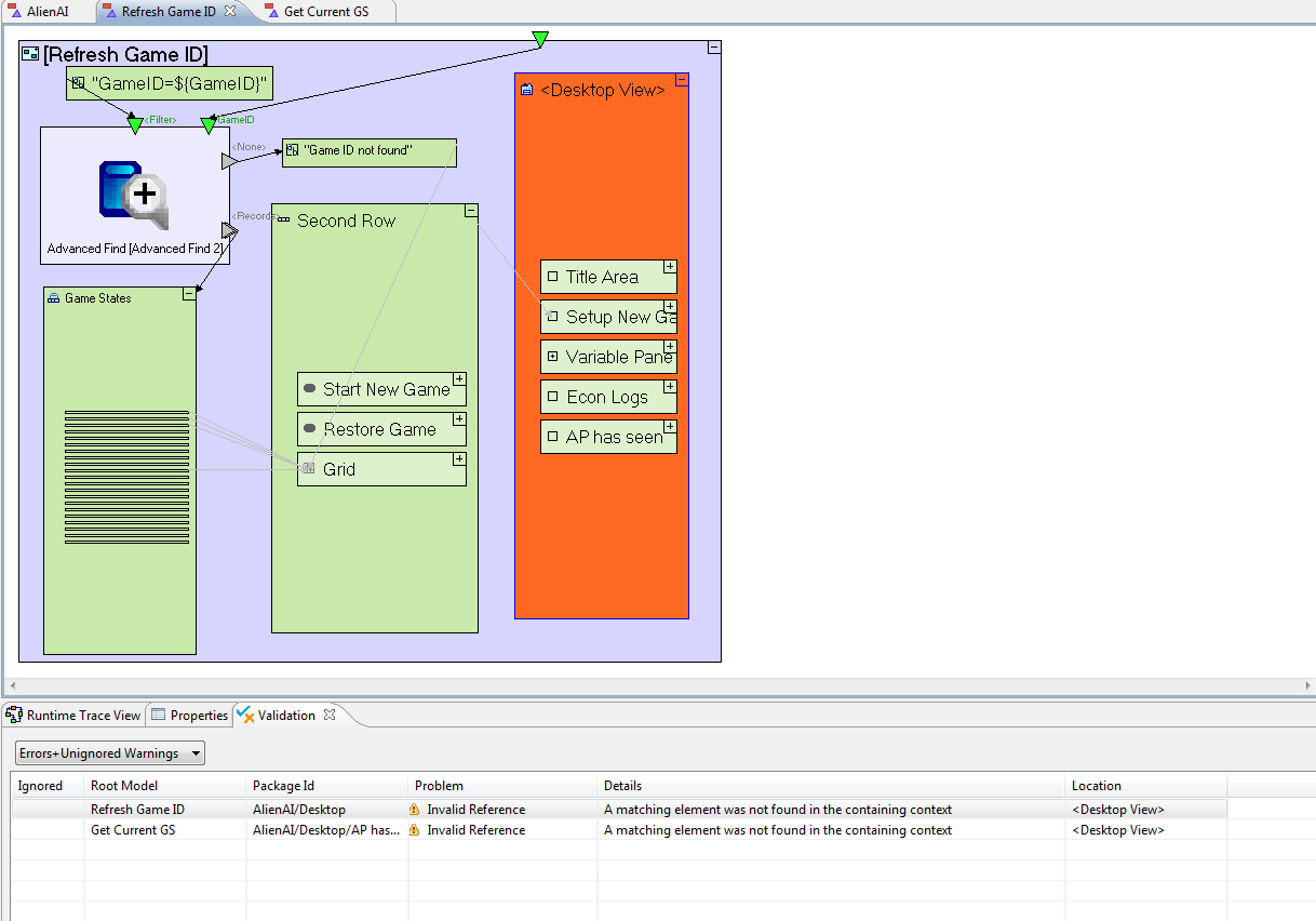
I get this error saying the Desktop View ancecstral reference is invalid. It is still present within the parent containers for the models that are throwing this error AND is it also present in a dozen other models that have an ancestral reference for it and they are NOT throwing errors.
I have a week old version of my project that I loaded up. Validation does not show errors. Then if I make a minor change, like moving a model then saving, it throws this same error.
No idea what is causing it but it is a show stopper, it is preventing me from even launching the app. I've tried replacing the ancestral reference with another one and it throws the same error.
Any ideas? How do I roll back from 2.1.18?
To use the full functionality of this web site, JavaScript needs to be turned on.
For best results, use the Firefox browser..
Copyright © 2003-2026 - Tersus Software Ltd., All rights reserved. Terms of Use License Graphic design by EmaraDesign