Version: 2.1.31.4
Build id: 201408271521
Testing in: internet explorer 11
Hello All,
I'm working my way through tutorial.pdf...
So far I'm loving it, I'm ecstatic actually. Always wanted to develop my own applications. Just the thing I needed and so happy to have discovered this. "FINALLY"
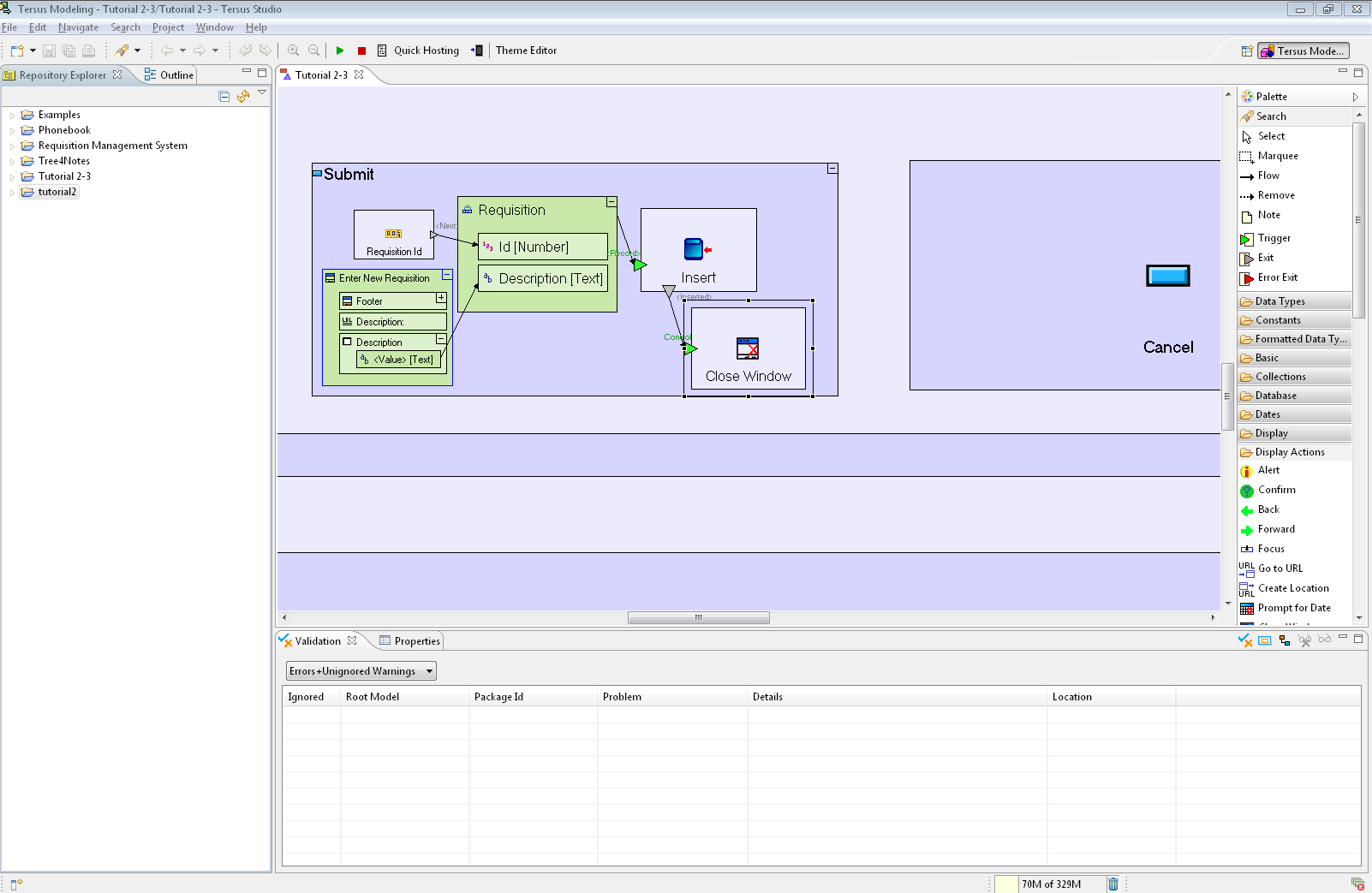
Well, I got a couple questions, I'm not very far through the tutorial and already, a roadblock, dun dun dun.... I can't go on because I can't understand why in "STAGE 3" when I test the application, enter my description, and click submit, it doesn't close the pop-up???!
also you will note in my screen shot that it differs from the tutorial pictures in that it does NOT have the words in << >> what that it was renamed from. I would really like to turn this on if there is a way.
I downloaded this version because I thought it was latest stable release, should I use a different version> I found out later, to use a later version for the android (web & native) side of things which I am very interested in. Am I shooting myself in the foot for not using that version if I want to do android stuff.
here it is, I did everything step by step, but it doesn't close the popup.
2015_03_19_22_05_53_Tersus_Modeling_Tutorial_2_3_Tutorial_2_3_Tersus_Studio.png
To use the full functionality of this web site, JavaScript needs to be turned on.
For best results, use the Firefox browser..
Copyright © 2003-2025 - Tersus Software Ltd., All rights reserved. Terms of Use License Graphic design by EmaraDesign